인터넷과 데이터베이스의 관계
1. database server란?

MySQL은 두개의 프로그램을 동시에 설치해준다
1개는 database client 이고 다른1개는 database server이다
database sever에는 실제로 데이터가 저장이되고
database client를 통해서 database sever에 접속할 수 있다
그러면 우리가 지금까지 database를 계속 다뤄왔는데
지금까지 우리가 database를 다룰때 database server를 직접다룬것 처럼 보이지만 그것이 아니었다
database server를 직접 다룰 수도 없으며 database server는 반드시 어떠한 형태이건 databaseclient를 사용해야한다
그럼 우리가 사용한 database client가 무엇이었느냐
cmd창에 mysql -uroot -p를 실행했을때 첫째줄에 welcomet to the mysql monitor라고 써잇는데
MySQL monitor가 바로 database client중에 하나였던 것이고,
MySQL monitor는 MySQL을 설치하면 MySQL을 만든 사람들이 MySQL sever에 접속 할 수있도록 기본적으로 제공하는
기본 클라이언트이며 mysql -uroot -p 이라는 명령어를 통해서 database server를 제어하는 프로그램이었던 것이다.
차 후에 MySQL Workbench라는 database client를 배울것이다
즉, database server에 데이터를 저장하고 전세계에 있는 수많은 database client들이
database sever를 중심으로 데이터를 넣고 빼고 하는것이 가능해지는 것이다.
수많은 사람들이 하나의 서버를 이용해서 정보를 주고받고 관리하는 등을 가능하게 하는 것이다.
앞으로는 database server를 전세계의 수많은 사람들이 접속할 수 있도록 하는 법도 배울 것이다.
2. MySQL clients
일단 MySQL monitor라는 MySQL client는 장점이 많다
MySQL server를 설치하면 함께 설치되기 떄문에 server가 있다면 MySQL monitor가 있다는 뜻이다
그리고 MySQL monitor는 gui가 아니고 명령을 이용해서 제어하는 명령어 기반의 프로그램인 cli이다
그러나 이후에 배울 MySQL Workbench는 마우스를 이용해서 제어할 수 있는 gui기능이 있다,
하지만많은 서버 컴퓨터들이 그 컴퓨터의 자원을 최대한 그 일 자체에 투여하기 위해서
gui기능을 제공하지 않는 경우가 정말 많다
그런 경우에는 MySQL Workbench를 그 컴퓨터 안에서 실행할수 없으나 MySQL monitor는 어디서든 실행가능하다는
장점이 있다 단점은 명령어를 기억해야 한다는 단점이 있다
반면에 gui는 클릭으로 제어할 수 있기때문에 명령어를 기억할 필요가 없다
gui기반의 프로그램과 cli명령어 기반의 프로그램은 서로 장단점이 다르다
그래서 우리가 하는 일에 따라서 맥락적으로 두개를 모두 써보자
사용목적과 경제적능력에 따라 여러가지의 MySQL client들이 있다
3.MySQL monitor

cmd창에서 C:\Bitnami\wampstack-7.4.7-0\mysql\bin로 디렉토리를 변경 후
위 명령어를 실행하면 ./mysql 는 MySQL monitor라는 MySQL client를 실행하라는의미이고
-uroot는 사용자이며 -p는 비밀번호를 사용한다는 뜻이고 -h는 host의 약자로
인터넷에 연결되어 있는 각각의 컴퓨터host를 나타낸다
즉 ./mysql -uroot -p -hlocalhost 라는 명령어를 입력하면
지금 실행하려는 MySQL monitor라는 MySQL client로 인터넷을 통해서
다른 컴퓨터에 있는 -h 뒤에 입력된 주소 MySQL server에 접속하게된다
그런데 지금 우리는 MySQL client와 MySQL server가 같은 컴퓨터에 설치되어 있기때문에
-h의 주소는 컴퓨터 자신을 가르키는 로컬호스트를 쓰는 것이다
그런데 이 -hlocalhot는 기본적으로 생략한다 쓰지 않으면 암묵적으로 MySQL moniter가
설치돠어있는 내컴퓨터의 MySQL server를 가르키는 것이다
그리고 엔터를 누르고 비밀번호를 입력하면 MySQL moniter라는 클라이언트에 접속하는 것이다.
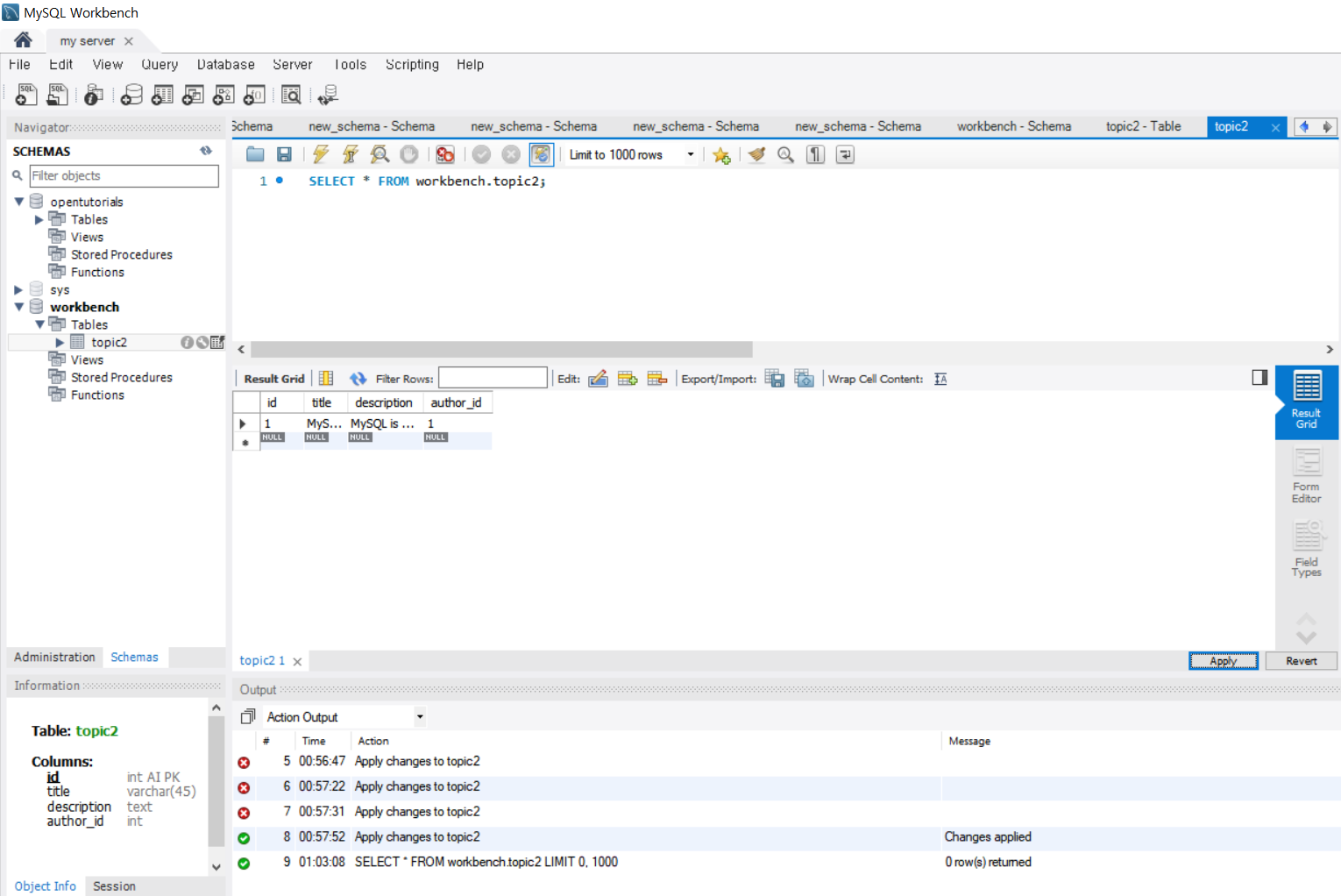
4.MySQL workbench

hostname이란 마이에스큐엘 워크벤치가 설치된 MySQL 서버(localhost)에 접속하겠다는 뜻




*즉 localhost에 있는 단 한개의 MySQL sever에 여러가지의 MySQL client(bench, moniter 등)를 통해서 데이터를 저장하는 것이다
'DataBase > MySQL' 카테고리의 다른 글
| 관계형데이터베이스의 필요성 (0) | 2020.08.26 |
|---|---|
| MySQL-read,update (0) | 2020.08.24 |
| MySQL-create row (0) | 2020.08.24 |
| MySQL- table 만들기 (0) | 2020.08.23 |
| MySQL- 정의 (0) | 2020.08.22 |